In this article we will see how we can utilise Aria Automation Cloud to deploy Vanilla Kubernetes Cluster using combinations of Python and PowerCli action flow
Below we get started , Here is quick look how catalog item looks like.


High Level step:
- Complete the prerequisite of adding constant and Secrets.
- Create Cloud Template from Yaml in article.
- Release the Cloud template version.
- Create PowerCli abx action .
- Create Python Action.
- Create ABX Flow and mapped above action .
- Create Subscription and map the ABX action Flow.
- Request Kubernetes cluster from Catalog.
Prerequisites :
We will be adding below details as action constant and Secrets in vRA Cloud in secret form.
- vCenter FQDN or IP address
- vCenter Username
- vCenter Password
- Template username & password
- Ubuntu 18 template which can download the packages .
- CSP token
- API url Region specific- I am in US region so for me api.mgmt.cloud.com
Below is the screenshot from my lab.



Make sure we use the same name for token,VRAURL and other constant as it is configured in code.
Once we have created above ABX action constant , we will proceed with Setting up the Cloud Template/Blueprint.
formatVersion: 1
inputs:
masternode_CPU:
type: integer
enum:
- 2
- 4
title: Master Node CPU Count
masternode_memory:
type: integer
oneOf:
- title: 4 GB
const: 4096
- title: 8 GB
const: 8192
title: Master Node Memory
workerNode:
type: integer
default: 1
minimum: 1
maximum: 3
description: Total Number of Worker Node
title: Worker node Count
workernode_cpu:
type: integer
enum:
- 2
- 4
title: Worker node CPU Count
workerNode_memory:
type: integer
oneOf:
- title: 4 GB
const: 4096
- title: 8 GB
const: 8192
title: Worker Node Memory
resources:
Cloud_vSphere_Network_1:
type: Cloud.vSphere.Network
properties:
networkType: existing
K8Worker:
type: Cloud.vSphere.Machine
dependsOn:
- K8Master
properties:
image: Ubuntu
cpuCount: ${input.workernode_cpu}
count: ${input.workerNode}
name: ${self.resourceName}
totalMemoryMB: ${input.workerNode_memory}
role: K8Worker
constraints:
- tag: vCenter155:Cluster
networks:
- network: ${resource.Cloud_vSphere_Network_1.id}
assignment: static
K8Master:
type: Cloud.vSphere.Machine
properties:
image: Ubuntu
cpuCount: ${input.masternode_CPU}
totalMemoryMB: ${input.masternode_memory}
role: K8Master
name: ${self.resourceName}
constraints:
- tag: vCenter155:Cluster
networks:
- network: ${resource.Cloud_vSphere_Network_1.id}
assignment: static
- Line number 55 and 68 are import , it is indicating in which vCenter we want to provision.
- Line number 58 and 71 indicate we are using static IP assignment which is import for this deployment.
Once we have done with above changes for constraint tag with above Yaml , we will release the cloud template.
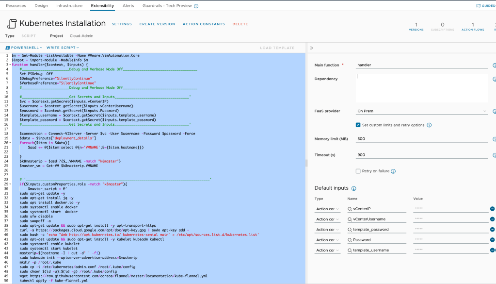
Next Step is to create the PowerCli abx action which will be doing the heavy lifting of installation of all packages and Adding the worker node to Master.
$m = Get-Module -ListAvailable -Name VMware.VimAutomation.Core
$impot = import-module -ModuleInfo $m
function handler($context, $inputs) {
#_______________________Debug and Verbose Mode Off____________________________________
Set-PSDebug -Off
$DebugPreference="SilentlyContinue"
$VerbosePreference="SilentlyContinue"
#_______________________Debug and Verbose Mode Off____________________________________
#_______________________Get Secrets and Inputs____________________________________'
$vc = $context.getSecret($inputs.vCenterIP)
$username = $context.getSecret($inputs.vCenterUsername)
$password = $context.getSecret($inputs.Password)
$template_username = $context.getSecret($inputs.template_username)
$template_password = $context.getSecret($inputs.template_password)
#_______________________Get Secrets and Inputs____________________________________'
$connection = Connect-VIServer -Server $vc -User $username -Password $password -Force
$data = $inputs['deployment_details']
foreach($item in $data){
$asd += @($item|select @{n='VMNAME';E={$item.hostname}})
}
$k8masterip = $asd|?{$_.VMNAME -match "k8master"}
$master_vm = Get-VM $k8masterip.VMNAME
# '_________________________________________________________________________________________'
if($inputs.customProperties.role -match "k8master"){
$master_script = @'
sudo apt-get update -y
sudo apt-get install jq -y
sudo apt install docker.io -y
sudo systemctl enable docker
sudo systemctl start docker
sudo ufw disable
sudo swapoff -a
sudo apt-get update && sudo apt-get install -y apt-transport-https
curl -s https://packages.cloud.google.com/apt/doc/apt-key.gpg | sudo apt-key add -
sudo bash -c 'echo "deb http://apt.kubernetes.io/ kubernetes-xenial main" > /etc/apt/sources.list.d/kubernetes.list'
sudo apt-get update && sudo apt-get install -y kubelet kubeadm kubectl
sudo systemctl enable kubelet
sudo systemctl start kubelet
masterip=$(hostname -I | cut -d' ' -f1)
sudo kubeadm init --apiserver-advertise-address=$masterip
mkdir -p /root/.kube
sudo cp -i /etc/kubernetes/admin.conf /root/.kube/config
sudo chown $(id -u):$(id -g) /root/.kube/config
wget https://raw.githubusercontent.com/coreos/flannel/master/Documentation/kube-flannel.yml
kubectl apply -f kube-flannel.yml
'@
$result =Invoke-VMScript -VM $master_vm -ScriptType bash -ScriptText $master_script -GuestUser $template_username -GuestPassword $template_password
Write-Host $result.ScriptOutput
}
elseif($inputs.customProperties.role -match "k8worker"){
$worker_vms = Get-VM $inputs.resourceNames
Write-Host $worker_vms
$worker_script = @'
sudo apt-get update -y
sudo apt-get install jq -y
sudo apt install docker.io -y
sudo systemctl enable docker
sudo systemctl start docker
sudo ufw disable
sudo swapoff -a
sudo apt-get update && sudo apt-get install -y apt-transport-https
curl -s https://packages.cloud.google.com/apt/doc/apt-key.gpg | sudo apt-key add -
sudo bash -c 'echo "deb http://apt.kubernetes.io/ kubernetes-xenial main" > /etc/apt/sources.list.d/kubernetes.list'
sudo apt-get update && sudo apt-get install -y kubelet kubeadm kubectl
sudo systemctl enable kubelet
sudo systemctl start kubelet
'@
$Cluster_join = @'
CERT_HASH=$(openssl x509 -pubkey -in /etc/kubernetes/pki/ca.crt | openssl rsa -pubin -outform der 2>/dev/null| openssl dgst -sha256 -hex | sed 's/^.* //')
TOKEN=$(kubeadm token list -o json | jq -r '.token' | head -1)
PORT=6443
IP=$(kubectl get nodes -lnode-role.kubernetes.io/control-plane -o json | jq -r '.items[0].status.addresses[] | select(.type=="InternalIP") | .address')
echo "sudo kubeadm join $IP:$PORT --token=$TOKEN --discovery-token-ca-cert-hash sha256:$CERT_HASH"
'@
$result2 =Invoke-VMScript -VM $master_vm -ScriptType bash -ScriptText $Cluster_join -GuestUser $template_username -GuestPassword $template_password
$hash = @{“k8join” = $result2.ScriptOutput}
$worker_result = Invoke-VMScript -VM $worker_vms -ScriptType bash -ScriptText $worker_script -GuestUser $template_username -GuestPassword $template_password
#'____________________________________Worker Node Result_____________________________________________________'
Write-Host $worker_result.ScriptOutput
#'____________________________________Worker Node Result_____________________________________________________'
$worker_script2= $hash.k8join
$worker_result2 = Invoke-VMScript -VM $worker_vms -ScriptType bash -ScriptText $worker_script2 -GuestUser $template_username -GuestPassword $template_password
Write-Host $worker_result2.ScriptOutput
# '____________________________________Worker Node Result_____________________________________________________'
}
}

Once we have saved the PowerCli ABX action , We will proceed for Python Action.
import json
import requests
import time
from requests.packages.urllib3.exceptions import InsecureRequestWarning
requests.packages.urllib3.disable_warnings(InsecureRequestWarning)
def handler(context, inputs):
cloudurl = context.getSecret(inputs['VRAURL'])
print(cloudurl)
token = context.getSecret(inputs['token'])
Outputs = {}
deploymentid = inputs['deploymentId']
print(f'Deployment ID from EBS fetched: {deploymentid}')
start = time.time()
api_version_url = f'{cloudurl}/iaas/api/about'
headers = {
'accept': "application/json",
'content-type': "application/json"
}
output = requests.get(url=api_version_url, headers=headers, verify=False)
if output.status_code == 200:
latest_api_version = output.json()['latestApiVersion']
apiversion = latest_api_version
iaasUrl = f"{cloudurl}/iaas/api/login?apiVersion={apiversion}"
refreshtoken = token
iaasPayload = f'{{"refreshToken": "{refreshtoken}"}}'
iaasApiOutput = requests.post(iaasUrl, data=iaasPayload, headers=headers, verify=False)
if iaasApiOutput.status_code == 200:
print('Authentication to CLoud instance Completed')
jsondata = iaasApiOutput.json()['token']
bearerToken = "Bearer " + jsondata
bearertoken = bearerToken
end = time.time()
headers = {
'accept': "application/json",
'content-type': "application/json",
'authorization': bearertoken
}
deployment_url = f'{cloudurl}/deployment/api/deployments/{deploymentid}' \
f'/resources?resourceTypes=Cloud.vSphere.Machine&apiVersion={apiversion}'
deployment_output = requests.get(deployment_url, headers=headers, verify=False)
if deployment_output.status_code == 200:
print('Deploymnet details API response is success, starting the payload reading ....')
data = deployment_output.json()['content']
print(data)
data_dict = {}
data_list = []
for i in data:
data_dict['id'] = i['id']
data_dict['name'] = i['name']
data_dict['VMIP'] = i['properties']['networks'][0]['address']
data_dict['hostname'] = i['properties']['resourceName']
data_list.append(data_dict.copy())
timetaken = end - start
print(f'Time taken to collect the data: {timetaken}')
print(data_list)
Outputs['deployment_details']= data_list
return Outputs
else:
print(f'Deployment API result is : {deployment_output.status_code}')
if deployment_output.json():
print(deployment_output.json())
else:
print(f'Authentication API result is: {iaasApiOutput.status_code}')
if iaasApiOutput.json():
return iaasApiOutput.json()
else:
print(output.status_code)

Once we have created PowerCli and Python Action , we will map into Flow as per below.

we will create new subscription and will map above Created Flow
Subscription topic: Compute Post provision. –compute.provision.post


If you have followed the steps till now , we are ready to provision our Kubernetes Cluster using catalog item .

2 responses to “Aria Automation(vRA Cloud): Request Kubernetes cluster using self service catalog item”
Hey Ankush
Great!
It is much useful ☺️
Shridhar B Devar
LikeLike
[…] vRA Cloud: Request Kubernetes cluster using self service catalog item by Ankush (@ankush11s) India […]
LikeLike